Powrót do listy pytań

Jak wysłać fakturę do systemu - nowa zakładka

Aby móc wysyłać i odbierać faktury z , program musi być wcześniej poprawnie skonfigurowany i podłączony do systemu . Jeśli nie konfigurowałeś jeszcze tej funkcjonalności w programie, rozwiń poniższy punkt i zapoznaj się najpierw z tematami dotyczącymi konfiguracji (wygenerowanie i import certyfikatów oraz włączenie wysyłki/pobierania dokumentów).

Konfiguracja KSeF

Zakładka KSeF

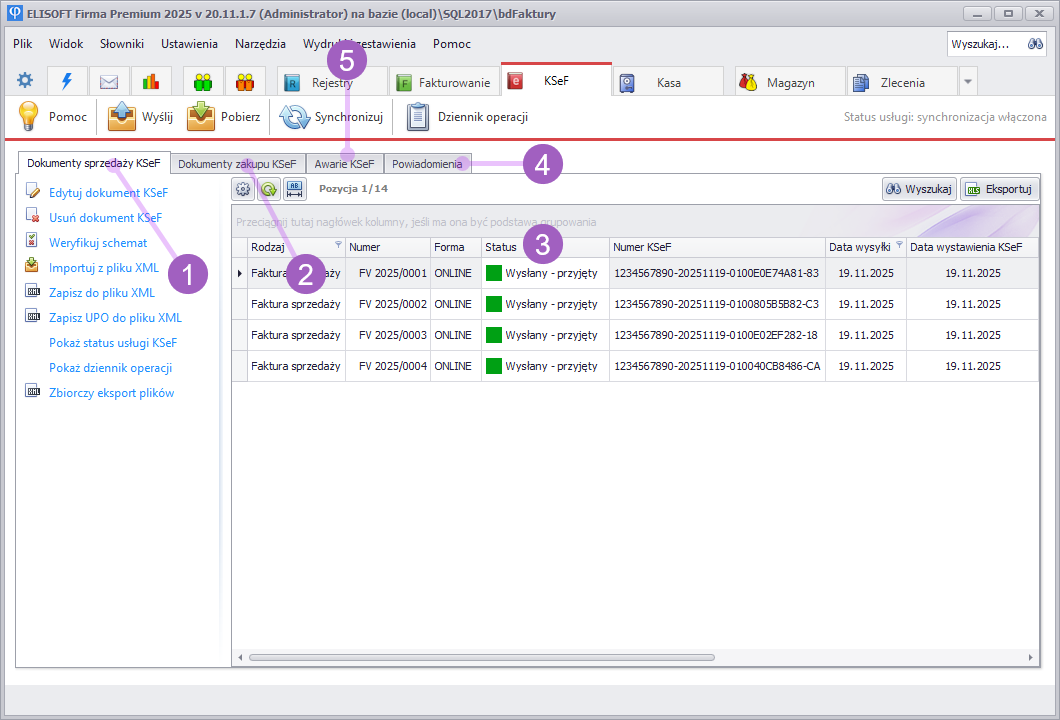
Wysyłka i odbiór faktur do i z systemu , zorganizowana jest w programie w nowej zakładce w głównym menu aplikacji (o nowych widokach menu głównego i dostosowaniu ich pod możesz przeczytać w artykule Jak zmodyfikować widok zakładek).

Jest to główny ekran, za pomocą którego kontrolujesz dokumenty 1 sprzedaży, 2 zakupu, sprawdzisz jakie są ich 3 statusy (czy oczekują na wysyłkę lub zostały już wysłane lub mają status błędu). Znajdziesz tu również 4 powiadomienia odnośnie wysyłek i pobrań, które bardziej szczegółowo pokazują zapis transmisji i wymianę danych z usługą . Możesz zapisać informacje o ewentualnych 5 awariach systemu, środowiska lub internetu. Z poziomu zakładek dokumentów 1 sprzedaży i 2 zakupu, zapiszesz faktury do plików XML w formacie nowej struktury FA(3) zgodnej z 2.0 oraz wczytasz faktury w takim formacie (ułatwi to wymianę danych między systemami księgowymi).

Wystawienie faktury do KSeF

Sam proces wystawiania faktur przebiega prawie tak samo jak dotychczas. Ogólnie mówiąc, po utworzeniu faktury (dowolnego rodzaju - czy będzie to faktura zwykła, zaliczkowa, końcowa, marża, lub korekta któregoś z tych dokumentów), należy ją zapisać jako dokument co spowoduje że trafi do wyżej pokazanej zakładki KSeF i zostanie przeznaczona do wysyłki na serwery . Cały dalszy proces wysyłki przebiega automatycznie, a jeśli wszystko zakończy się pomyślnie, zobaczysz przy dokumencie status informujący o przyjęciu dokumentu przez system . Rozwiń poniższe punkty aby zobaczyć jak ten proces wygląda krok po kroku.

KROK 1.1 - Wybór formy dokumentu podczas wystawiania faktury

W oknie tworzenia nowej faktury, w każdym dokumencie sprzedaży dodane zostało nowe pole Forma dokumentu. To pole decyduje o tym, czy i w jakim trybie faktura będzie przekazywana do . Dzięki temu obsłużysz różne sytuacje gdy:

wystawiasz dokument tradycyjnie, którego nie musisz wysyłać do (np. faktura tradycyjna dla osoby fizycznej nieprowadzącej działalności),

działa poprawnie i chcesz wysłać fakturę zwykłym trybem, na bieżąco (Faktura do KSeF online),

chcesz odroczyć wysyłkę faktury i przekazać ją do w ciągu najpóźniej kolejnego dnia (Faktura do KSeF offline24),

jest niedostępny z powodu zapowiedzianego serwisu (Faktura do KSeF offline),

jest niedostępny z powodu awarii i musisz wystawić dokument poza w trybie awaryjnym.

Po wybraniu właściwej formy faktury, uzupełnij pozostałe dane dokumentu tak jak zwykle i zatwierdź jego utworzenie. Istniejącą fakturę możesz wielokrotnie edytować - do chwili kiedy zlecisz jej wysyłkę do KSeF (wtedy zostaje zablokowana i dalsze zmiany dokumentu są niemożliwe).

Pole Forma dokumentu stanowi kontekst utworzenia faktury i określa co może się stać dalej z fakturą (w jakim trybie i czy w ogóle będzie wysyłana do ). Zapisanie faktury przyciskiem OK - niezależnie od wartości w tym polu - nie powoduje jeszcze jej wysyłki do , a pole z formą dokumentu i inne dane faktury można nadal zmieniać. Jest to celowe, abyś miał możliwość powracania do dokumentu i dokonywania zmian. Dopiero z chwilą gdy wytworzysz dokument , czyli zapiszesz fakturę jako plik FA(3) (a więc gdy trafi ona do zakładki z przeznaczeniem do wysyłki), operacja ta staje się nieodwołalna. O szczegółach przeczytasz poniżej w kroku 2.

Ważne: Pamiętaj, że w związku z różnymi trybami wystawiania faktur, obowiązują różne wymagane terminy kiedy faktura musi zostać dostarczona do (np. po naprawie awarii czy zakończeniu serwisu systemu ).

KROK 1.2 - Co oznaczają poszczególne formy dokumentu?

Faktura tradycyjna

Jest to zwykła faktura - jaką wystawiałeś do tej pory - i oznacza, że dokument nie będzie wysyłany do . Z tej formy dokumentu możesz korzystać gdy dana faktura nie podlega raportowaniu do (ustawodawca np. dopuszcza, że faktury dla klientów indywidualnych (konsumentów), którzy nie prowadzą działalności, nie muszą być wysyłane do - pozostawiono taką ewentualność do decyzji podatnika).

Faktura do online

To standardowa faktura przeznaczona do wysyłki do w trybie online. Ten rodzaj faktury będzie używany najczęściej w typowym codziennym użyciu . Faktury tego typu powinny być wysyłane do na bieżąco, co oznacza że tego samego dnia w którym zostały wystawione, muszą zostać wysłane do .

Faktura do offline24

To rodzaj dokumentu, który oznacza że faktura jest chwilowo wystawiona poza , ale musi być dostarczona do systemu w ciągu najpóźniej kolejnego dnia roboczego (nie później). Najczęściej będą to sytuacje kiedy nie można przesłać faktury do z powodu przyczyny leżącej po stronie infrastruktury podatnika - np. lokalna awaria internetu. Możesz wtedy wystawić fakturę klientowi w formie wydruku, czy pliku PDF, a wysyłkę wykonać następnego dnia roboczego. Nie musisz mieć jednak żadnego formalnego uzasadnienia wobec takiego działania - jest to po prostu akceptowalny tryb dostarczania faktury do . W takim trybie faktura (np. zapisana do pliku PDF) posiada dwa specjalne kody QR, które poświadczają jej autentyczność. Aby wystawiać taki rodzaj faktur, trzeba posługiwać się certyfikatem (token nie umożliwia wystawiania faktur w tym trybie).

Faktura do offline

Ten tryb stosowany jest tylko i wyłącznie w czasie zapowiedzianych przez Ministerstwo Finansów przerw technicznych systemu (np. zaplanowany serwis systemu, kiedy jego niedostępność będzie ogłoszona i z góry znana). Podobnie jak w trybie offline24, dokument który zostanie wystawiony w tym trybie wymaga dwóch kodów QR i musi zostać przesłany do w ciągu 1 dnia roboczego po zakończeniu przerwy. Przerwy te mają być ogłaszane na stronach KSeF Ministerstwa Finansów. Uwaga: Nie należy mylić trybów offline i offline24 - służą one do zastosowania w zupełnie różnych sytuacjach.

Faktura do awaryjna

Ten rodzaj dokumentu będzie używany tylko i wyłącznie wtedy, gdy Ministerstwo Finansów ogłosi oficjalną awarię systemu , tj. wystąpi zdarzenie które nie było wcześniej zaplanowane (nie obejmuje to sytuacji serwisowych, o których wiadomo z wyprzedzeniem). Informacje na ten temat będą podane w BIP (Biuletynie Informacji Publicznej). Faktury wystawione w tym trybie należy przesłać do w ciągu 7 dni roboczych po zakończeniu awarii. Uwaga: Nie należy mylić awarii z trybami offline.

Tryb katastrofy (awaria całkowita)

Ustawodawca przewiduje jeszcze jeden z trybów który może zaistnieć, ale jest mało prawdopodobny - tryb awarii całkowitej, katastrofalnej. Jest to tego rodzaju awaria, w której nie działają całe systemy informatyczne, nie działają nawet strony Ministerstwa, kttóre by informowały o awarii, a dowiadujemy się o niej z innych mediów (np. z gazet, tv). Są to sytuacje ekstremalne, np. katastrofy naturalnej, która uniemożliwi działanie . W takim przypadku nie ma osobnego rodzaju faktury, lecz wraca się do wystawiania faktur poza , a więc do faktur tradycyjnych. W sytuacji takiej awarii, po jej ustąpieniu, faktur które zostały wystawione tradycyjnie w ogóle nie wysyła się do . Można przypuszczać że ten tryb nigdy nie powinien wystąpić.

KROK 2 - Utworzenie dokumentu

Gdy faktura została już wystawiona w programie z wybraną odpowiednią formą dokumentu , kolejnym krokiem jest utworzenie na jej podstawie dokumentu . W głównej tabeli faktur sprzedaży (lub odpowiednio innego dokumentu sprzedaży), zaznacz fakturę i kliknij polecenie Utwórz dokument :

Otworzy się, widoczne poniżej, okno edytora dokumentu - to znaczy pliku faktury zapisanej jako FA(3). Znajdują się w nim zakładki odpowiadające strukturze pliku XML (m.in. dane nagłówkowe, dane sprzedawcy, nabywcy, opis faktury, jej pozycji itd). Cała struktura pliku jest dość rozbudowana i na tym etapie możliwe są zmiany w pliku. Wszystkie te informacje są automatycznie przenoszone z faktury źródłowej, zgodnie z wymaganiami schematu XML . W większości przypadków nie trzeba uzupełniać danych, jednak mogą wystąpić sytuacje kiedy w samej fakturze brakuje jakichś potrzebnych danych. Jest to moment na skontrolowanie, czy wszystkie dane uzupełnione są prawidłowo i kompletnie.

W zakładce Podgląd XML zawarty jest podgląd wynikowego pliku XML - tu należy skontrolować jak wyglądają finalne, ostateczne dane pliku FA(3) które wysyłasz do .

Dodatkowo zakładka Podgląd faktury pokazuje od razu, jak będzie wyglądać wizualizacja faktury w formacie Ministerstwa Finansów. Koniecznie sprawdź poprawność wszystkich danych dokumentu przed wysłaniem faktury!

KROK 3 - Weryfikacja schematu dokumentu

Przed wysłaniem dokumentu do należy sprawdzić, czy całość pliku jest zgodna z wymaganą strukturą techniczną. W tym celu użyj przycisku Zweryfikuj fakturę :

Jeśli dane są technicznie poprawne, pojawi się komunikat informujący, że walidacja przebiegła pomyślnie i plik jest zgodny ze schematem danych. Ta weryfikacja nie sprawdza czy zawarłeś na fakturze potrzebne informacje, czy faktura jest wystawiona merytorycznie prawidłowo - sprawdzane jest tylko to, czy plik nie zawiera błędów technicznych i może być przyjęty przez system .

Uwaga: Pozytywny wynik tej walidacji oznacza wyłącznie poprawność struktury technicznej pliku . Nie oznacza on, że dane na fakturze są poprawne księgowo, podatkowo czy merytorycznie (program nie ma możliwości wykonania takiej weryfikacji i wymaga to nadzoru i kontroli użytkownika). Za poprawność danych wysyłanych do odpowiada użytkownik.

KROK 4 - Wysyłka dokumentu

Jeśli dokument został poprawnie zweryfikowany, nie występują żadne błędy techniczne i merytoryczne, a wszystkie dane są kompletne, możesz wysłać fakturę do systemu :

W tabeli faktur przy dokumencie pokaże się aktualny status przetwarzania, a usługa działająca w tle - ELISOFT Business Server - podejmie zadanie wysyłki dokumentu do . W tym czasie dokument w programie będzie przechodził przez kilka kolejnych etapów, składających się na wysyłkę, które odbywają się dość szybko, ale mogą być zauważone.

W tabeli faktur przy dokumencie pokaże się aktualny status przetwarzania. W rogu ekranu wyświeli się również powiadomienie o utworzeniu lokalnie nowego dokumentu - kliknięcie tego powiadomienia przenosi do tabeli dokumentów sprzedaży . Możesz także przejść do zakładki , kilkając na nią. Jeśli zrobisz to w ciągu kilku sekund, dokument będzie prawdopodobnie w statusie "W kolejce do wysyłki", jak widać poniżej:

Dokument został przekazany do kolejki wysyłki i będzie przesłany do zgodnie z ustawionym harmonogramem (domyślnie wysyłki realizują się co minutę). Dalsze czynności program podejmuje automatycznie i - jeśli wszystko przebiegnie pomyślnie - nie wymagają one interwencji ze strony użytkownika. Ostatecznie dokument powinien po chwili uzyskać status "Wysłany - przyjęty", co oznacza że został skutecznie dostarczony i przyjęty przez KSeF - w tym momencie dokument przeszedł cały cykl wysyłki i ma już nadany Numer KSeF.

Jeśli chodzi o szybkość przetwarzania dokumentów, spodziewamy się, że operacje te przy dużym produkcyjnym obciążeniu serwerów mogą potrwać kilka-kilkanaście minut, natomiast na środowiskach demo są obecnie prawie natychmiastowe.

KROK 5 - Weryfikacja statusu wysyłki utworzonego dokumentu KSeF

Po utworzeniu dokumentu i uruchomieniu jego wysyłki możesz na bieżąco sprawdzać, czy faktura została prawidłowo przekazana do systemu . W zakładce widoczne są na bieżąco statusy dokumentów, które mogą przybierać jedną z kilku możliwych wartości. Lista umożliwia więc szybkie wychwycenie dokumentów wymagających reakcji - na przykład tych z błędami lub odrzuconych przez - a także potwierdzenie, które faktury zostały już oficjalnie przyjęte do systemu.

Znajdują się tu takie informacje takie jak:

Data wysyłki

Data wystawienia dokumentu w systemie

Numer - pojawi się dopiero po pozytywnym przyjęciu dokumentu przez

Informacja o wygenerowanym UPO, czyli Urzędowe Poświadczenie Odbioru

Status wysyłki dokumentu do systemu

Utworzony dokument KSeF

Ten status otrzymują dokumenty tuż po ich utworzeniu, jeśli nie zostały przekazane do wysyłki. W praktyce ten status zmieni się od razu na jeden z kolejnych

Gotowy - wyślij ręcznie

Ten status otrzymuje dokument który został utworzony w trybach offline lub awaryjnym i podczas tworzenia został on tylko zapisany jako dokument KSeF (a nie wysłany) - wówczas oczekuje on na ręczne zlecenie wysyłki

W kolejce do wysyłki

Ten status dokument osiąga gdy jest gotowy, został przeznaczony do wysyłki i oczekuje na swoją kolej do przesłania

Wysyłanie

Ten status oznacza że dokument jest właśnie wysyłany do systemu

Wysyłanie – trwa przetwarzanie

Ten status oznacza że dokument został wysłany i trwa jego przetwarzanie przez system . W tym momencie dokonuje się weryfikacja po stronie systemu i dokument może zostać przyjęty lub odrzucony z różnych przyczyn

Wysłany - przyjęty

Jeśli system pomyślnie przetworzy i zaakceptuje dokument, nadaje mu numer KSeF, co oznacza że faktura została utrwalona w .

Błąd – oczekuje na ponowną wysyłkę

Ten rodzaj błędu oznacza, że wystąpił np. błąd sieciowy, brak internetu, lub jakiś techniczny błąd serwera, niezwiązany z samym dokumentem. Zostanie podjęta próba ponownej wysyłki dokumentu w kolejnym kroku.

Błąd - duplikat numeru

Ten szczególny rodzaj błędu oznacza odrzucenie dokumentu z powodu próby wysyłki faktury o numerze który już istnieje w . Może wystąpić np. gdy omyłkowo próbujesz wysłać dwa dokumenty z tym samym numerem (uwaga na różne rodzaje dokumentów które także muszą mieć osobne unikalne numeracje), albo gdy w systemie istnieje już wgrana wcześniej faktura, której nie masz w aplikacji, a która posiada ten sam numer (np. wystawiona z innego systemu, wgrana do ręcznie itp). Dokument taki nie może być przesłany do , należy sprawdzić fakturę i ewentualnie zmienić jej numer. W takim przypadku dokument można usunąć i dokonać modyfikacji w źródłowej fakturze, a następnie utworzyć jeszcze raz dokument .

Błąd - odrzucony

Ten rodzaj błędu powstanie gdy z różnych innych przczyn wysyłany dokument zostanie odrzucony przez system . Należy w takim wypadku sprawdzić szczegóły błędu i poprawić dokument a następnie zlecić jego ponowną wysyłkę.

Powrót do listy pytań